Demos for DOCX templates

Modern templating engine

Still using Classic syntax? See the Classic documentation.

Learn the differences.

Sales invoice

This demo demonstrates how to create a template for an invoice document.

You can find the description of this case in the create DOCX document from template article.

Scroll down to see source data for the template in JSON format.

Template

Result

Download template document

invoice template

Download result document

invoice result

Template data

{
    "invoiceNumber": "432",
    "company": {
        "email": "sales@sample.com",
        "address": "3 Main St.New York NY 97203 USA",
        "phone": "202-555-0131"
    },
    "date": "2018-05-21",
    "items": [
        {
            "product": {
                "name": "Monitor",
                "price": 99
            },
            "quantity": 10,
            "cost": 990
        },
        {
            "product": {
                "name": "Stepler",
                "price": 12.44
            },
            "quantity": 1000,
            "cost": 12440
        },
        {
            "product": {
                "name": "Fridge",
                "price": 4219.99
            },
            "quantity": 1,
            "cost": 4219.99
        },
        {
            "product": {
                "name": "Microwave",
                "price": 99.99
            },
            "quantity": 5,
            "cost": 499.95
        },
        {
            "product": {
                "name": "Pen",
                "price": 7.23
            },
            "quantity": 100,
            "cost": 723
        }
    ],
    "total": 18872.94
}

Regular table

This demo shows how to create a table based on an array of objects. You can find the description of this case in the tables documentation.

Scroll down to see source data for the template in JSON format.

Template

Result

Download template document

Table template

Download result document

Table template result

Template data

{
    "company": {
        "name": "Plumsail",
        "email": "contact@plumsail.com"
    },
    "employees": [
        {
            "name": "Derek Clark",
            "jobTitle": "Marketing director",
            "department": "Marketing Department",
            "office": "Room 18",
            "phone": "(206) 854-9798"
        },
        {
            "name": "Xue Li",
            "jobTitle": "Financial director",
            "department": "Financial Department",
            "office": "Room 19",
            "phone": "(206) 598-1259"
        },
        {
            "name": "Jessica Adams",
            "jobTitle": "Marketing manager",
            "department": "Marketing Department",
            "office": "Room 23",
            "phone": "(206) 789-1598"
        },
        {
            "name": "Katsuko Kawakami",
            "jobTitle": "Analyst",
            "department": "Financial Department",
            "office": "Room 26",
            "phone": "(206) 784-1258"
        }
    ]
}

Dynamic table

This demo shows how to create dynamic tables from arrays by just adding a single tag into the template document. You can find the description of this case in the tables documentation.

Scroll down to see source data for the template in JSON format.

Template

Result

Download template document

Table from array template

Download result document

Table from array result

Template data

{
    "myArray": [
        [
            "Meaning",
            "Latin prefix",
            "Greek prefix"
        ],
        [
            "between",
            "inter-",
            "epi-"
        ],
        [
            "above, excess",
            "super-, ultra-",
            "hyper-"
        ],
        [
            "inside",
            "intra-",
            "endo-"
        ],
        [
            "outside",
            "extra-, extro-",
            "ecto-, exo-"
        ]
    ]
}

Repeat multiple table rows

This demo shows how to occupy multiple table rows by properties of a single object from your source array. You can find the description of this case in the tables documentation.

Scroll down to see source data for the template in JSON format.

Template

Result

Download template document

Repeat multiple table rows template

Download result document

Repeat multiple table rows result

Template data

[
    {
        "name": "David Navarro",
        "title": "Head of Marketing",
        "aboutMe": "I like programming \nand good coffee."
    },
    {
        "name": "Jessica Adams",
        "title": "HR",
        "aboutMe": "I enjoy meeting new people and finding ways to help them have an uplifting experience."
    },
    {
        "name": "Anil Mittal",
        "title": "Sales manager",
        "aboutMe": "I am a dedicated person with a family of four."
    }
]

Loops and nesting

This demo demonstrates how to create complex nested documents based on nested objects and collections. You can find the description of this case in the loops and nesting documentation.

Scroll down to see source data for the template in JSON format.

Template

Result

Download template document

Loops and nesting template

Download result document

Loops and nesting template

Template data

[
    {
        "name": "David Navarro",
        "companies": [
            {
                "name": "Plumsail",
                "projects": [
                    {
                        "name": "Plumsail Actions",
                        "achievement": [
                            {
                                "description": "Design the hardware"
                            },
                            {
                                "description": "Design the software"
                            },
                            {
                                "description": "Implement the software"
                            }
                        ]
                    },
                    {
                        "name": "Plumsail Forms",
                        "achievement": [
                            {
                                "description": "Design everything"
                            },
                            {
                                "description": "Implement everything"
                            }
                        ]
                    }
                ],
                "managers": [
                    {
                        "name": "Derek Clark",
                        "title": "Head of Development",
                        "reference": "he likes programming \nand good coffee"
                    },
                    {
                        "name": "Jessica Adams",
                        "title": "CEO",
                        "reference": "I don't know this guy"
                    }
                ]
            },
            {
                "name": "Contoso",
                "projects": [
                    {
                        "name": "Who knows what it was",
                        "achievement": [
                            {
                                "description": "R&D"
                            },
                            {
                                "description": "Bureaucracy"
                            }
                        ]
                    }
                ],
                "managers": [
                    {
                        "name": "Lots of people",
                        "title": "Managers",
                        "reference": "I saw this guy once in the cafeteria"
                    }
                ]
            }
        ]
    },
    {
        "name": "Martin Harris",
        "companies": [
            {
                "name": "Plumsail",
                "projects": [
                    {
                        "name": "Plumsail Org Chart",
                        "achievement": [
                            {
                                "description": "Mentor"
                            },
                            {
                                "description": "Teach"
                            }
                        ]
                    }
                ],
                "managers": [
                    {
                        "name": "Anil Mittal",
                        "title": "Founder",
                        "reference": "I like the way he laughs"
                    }
                ]
            },
            {
                "name": "Contoso",
                "projects": [
                    {
                        "name": "Whatever it was",
                        "achievement": [
                            {
                                "description": "R&D"
                            },
                            {
                                "description": "Documentation"
                            }
                        ]
                    },
                    {
                        "name": "Another old project",
                        "achievement": [
                            {
                                "description": "Research"
                            },
                            {
                                "description": "Development"
                            }
                        ]
                    }
                ],
                "managers": [
                    {
                        "name": "Brenda Coel",
                        "title": "Head of Heads",
                        "reference": "he knows the stuff"
                    },
                    {
                        "name": "Xue Li",
                        "title": "CEO",
                        "reference": "Brenda said he knows the stuff"
                    }
                ]
            }
        ]
    }
]

Pie charts

This demo shows how to build a pie chart in an MS Word document. You can find the description of this case in the pie charts documentation.

Scroll down to see source data for the template in JSON format.

Template

Result

Download template document

Pie charts template

Download result document

Pie charts result

Template data

{
        "title": "Countries by coffee production",
        "description": "Production in thousand kilogram bags",
        "prod": [
            {
                "country": "Brazil",
                "value2017": 51500
            },
            {
                "country": "Vietnam",
                "value2017": 28500
            },
            {
                "country": "Colombia",
                "value2017": 14000
            },
            {
                "country": "Indonesia",
                "value2017": 10800
            },
            {
                "country": "Honduras",
                "value2017": 8349
            },
            {
                "country": "Other countries",
                "value2017": 61000
            }
        ]
}

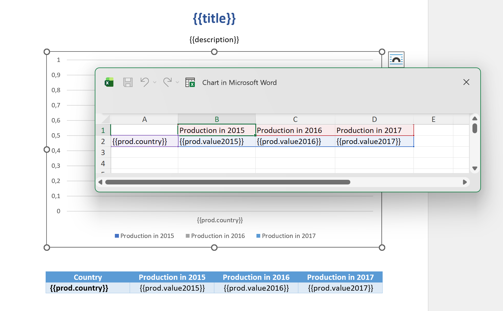
Clustered column charts

This demo shows how to build a clustered column chart in an MS Word document. You can find the description of this case in the clustered column charts documentation.

Scroll down to see source data for the template in JSON format.

Template

Result

Download template document

Clustered column chart template

Download result document

Clustered column chart result

Template data

{
        "title": "Countries by coffee production",
        "description": "Production in thousand kilogram bags",
        "prod": [
            {
                "country": "Brazil",
                "value2015": 37600,
                "value2016": 43200,
                "value2017": 51500
            },
            {
                "country": "Vietnam",
                "value2015": 22000,
                "value2016": 27500,
                "value2017": 28500
            },
            {
                "country": "Colombia",
                "value2015": 11300,
                "value2016": 13500,
                "value2017": 14000
            },
            {
                "country": "Indonesia",
                "value2015": 14000,
                "value2016": 11000,
                "value2017": 10800
            },
            {
                "country": "Honduras",
                "value2015": 7500,
                "value2016": 5800,
                "value2017": 8349
            },
            {
                "country": "Other countries",
                "value2015": 37358,
                "value2016": 44229,
                "value2017": 61000
            }
        ]
}

Conditionally hide content

Note

If you use multiple bullet lists or tables, it is best to create a separate calculated property for each case (nonDev1 and nonDev2 in this sample).

This demo shows how to hide table rows, bullet list items and arbitrary sections of a document.

You can find the description of this case in the conditionally hide content documentation.

Scroll down to see source data for the template in JSON format.

Template

Result

Download template document

hide blocks template

Download result document

hide blocks result

Template data

{
    "companyName": "Plumsail",
    "site": "http://plumsail.com",
    "contacts": null,
    "employees": [
        {
        "name": "Derek Clark",
        "hireDate": "2012-04-21T18:25:43-05:00",
        "department": "marketing"
        },
        {
        "name": "Jessica Adams",
        "hireDate": "2012-04-21T18:25:43-05:00",
        "department": "sales"
        },
        {
        "name": "Anil Mittal",
        "hireDate": "2016-04-11T14:22:13-02:00",
        "department": "development"
        }
    ],
    "items": [
        {
        "title": "Office Chair",
        "type": "Furniture",
        "delivery": true,
        "customers": [
            {
            "name": "John Doe",
            "address": "123 Main St"
            },
            {
            "name": "Jane Smith",
            "address": "456 Elm St"
            }
        ]
        },
        {
        "title": "Printer",
        "type": "Electronics",
        "delivery": false,
        "customers": []
        }
    ],
    "delivery": true,
    "deliveryCity": "Denver",
    "deliveryAddress": "215 W 5th St",
    "hideConfNotice": "true"
}

Watermarks

This demo shows how to add a watermark to a document.

JSON representation of the object:

Template data

{
   "watermark": "Classified"
}

To add a watermark please navigate to the Design tab in MS Word, click Watermark, then Custom watermark, choose Text watermark option and simply add {{watermark}} tag into the Text field.

Template

Result

Download template document

hide blocks template

Download result document

hide blocks result

QR codes

This demo shows how to add QR codes to a document.

JSON representation of the object:

Template data

{
   "OnlineCopyURL": "https://plumsail.com/"
}
{
   "employeePhone": "tel:+1-234-555-6677"
}
{
   "officeAddress": "geo:40.74018922726678,-74.00869124083648"
}

To add a QR code add #qrcode tag into your docx template. Find some examples below:

Template

Result

Download template document
word document template with dynamic qr code
Download result document
completed pdf document with qr code

Template

Result

Download template document
word document template with phone number qr code
Download result document
completed pdf document with phone number qr code

Template

Result

Download template document
word document template with geo location qr code
Download result document
completed pdf document with geo location qr code

Barcodes

This demo shows how to add barcodes to a document.

JSON representation of the object:

Template data

{
   "barcode": "test barcode"
}

To add a barcode add {{#barcode value type height width}} tag to your DOCX template.

Please review this how-to .

Template

Result

Download template document
packaging slip template
Download result document
completed packaging slip